12.10.8 Setting the PCIe Maximum Read Request Size
PCIe Maximum Read Request Size allows optimization of data flow to improve the controller performance. This option is used to change the PCIe Maximum Read Request Size value on your Adaptec Smart Storage Controller.
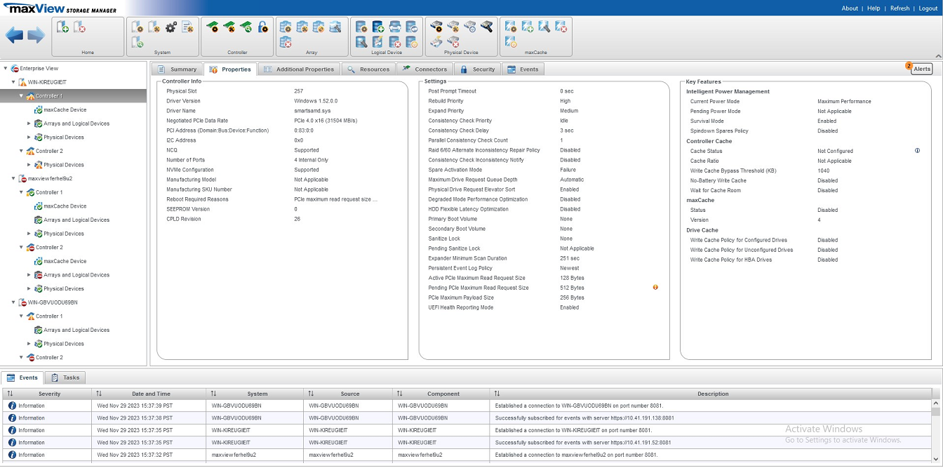
The PCIe Maximum Read Request Size takes one of the following values (default): 128, 256, 512, 1024, or 2048 Bytes. The default value setting refers to the server's Maximum Read Request Size.
The system must be restarted for the PCIe Maximum Read Request Size to take effect.
- In the Enterprise View, select a controller.
- On the ribbon, in the Controller group, click Set Properties.
The General tab on the Set Properties window opens.
- Select the PCIe Maximum Read
Request Size value from the drop-down list.

- Click OK.
- Reboot the server.
The value of the PCIe Active and Pending Maximum Read Request Size gets displayed under the Properties tab of the controller.

