13 Desktop Reference
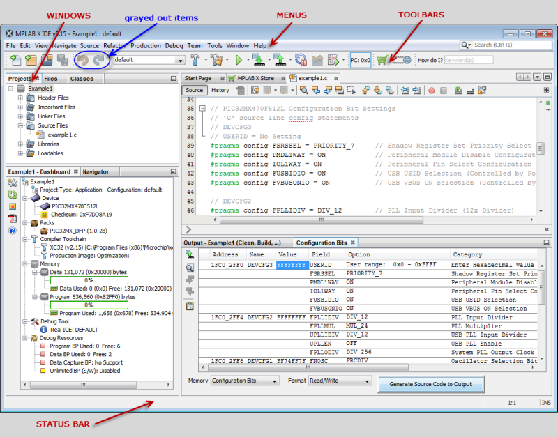
The MPLAB® X IDE desktop is a resizable window that operates independent of the rest of the desktop items. The desktop consists of menus, toolbars, a status bar and tabbed windows. Menus, toolbars and the status bar are discussed here. Windows and dialogs are discussed in their own section.
Note: When the NetBeans help topic refers to
a workspace, it is talking about a desktop. It is not referring to the MPLAB IDE v8 (and
earlier) workspace.
