6 Glossary of Terms
A quick reference to a list of terms that may be unique to Microchip or MCC Melody:
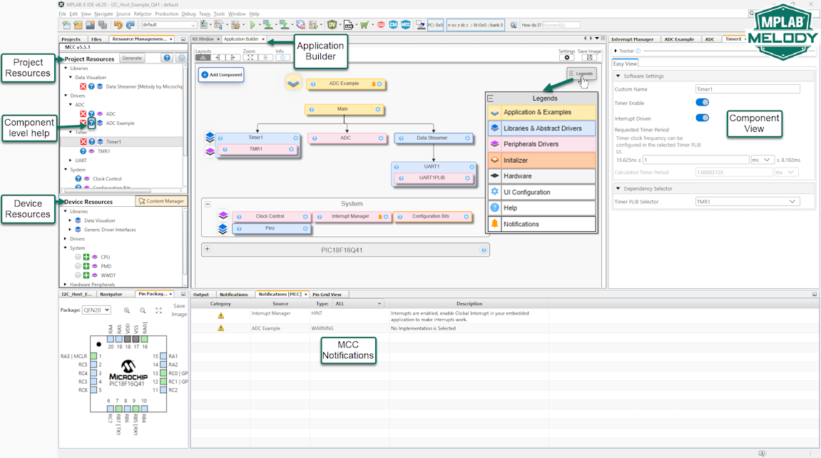
MCC Melody Terms in Context

MCC Melody Glossary of Terms
| Term | Definition |
|---|---|
| Component | Any hardware or software component in the system, e.g. Libraries, Drivers, PLIBs, etc. Each component will have a unique version number. |
| Component Level Help | The help for the component, documents overview, usage, and APIs |
| Libraries | Implements complex functionality and protocols and provides a highly abstracted portable Application Programming Interface |
| Driver | Provides a simple, abstracted, portable interface and its implementation to peripherals |
| Driver Interface | Interface generated by drivers allows users to easily port from one device to the other |
| PLIBs (Peripheral Libraries ) | Provides low-level direct non-portable access to peripheral functions |
| System | Provides standard system functions, including Clock, Pins, and Interrupts |
| Hardware Initializer (HWI) | Provides low-level direct non-portable register access to only initialization of the peripheral |
| Local | A downloaded component/version and available on a local PC |
| Remote | Components available for download |
| Content Manager | Allows users to add components to the device resources or update the versions of the components already available in device resources. |
| Application Builder / Builder | Builder is a view screen providing a block diagram visualization of the components and their dependencies within a project |
| Project Resources | Allows users to select resources available in the device resources to be used in the project |
| Device Resources | Allows users to see the local devices resources. Additional resources can be added to this from the content manager |
| Version Info | The change log for the module availing in the dropdown version selection in MCC Content Manager |
| Component View | Also called the simple view of the component, allowing users to configure the component in the user interface |
| Pin Grid View | Allows the user to select pins for the component in a grid view |
| Pin Package View | Allows the user to see the pins in the device package view |
| MCC Notifications | List of (configuration) tasks that may be completed to ensure working code |
| MCC Log | Logs of MCC. In case of error\bug reporting, save this to a file and send it along with the project for the team to replicate the issue |
| MCC Output | Output log of MCC. MCC prints out the generated file messages here |
| mcc_generated_files | Folder on the drive where all MCC files are generated |
