1.1.1 MCC Project Configuration
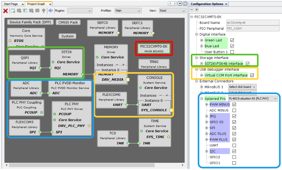
The following figure shows the MCC project graph of PHY Tx Test Console application for PIC32CXMTG-EK:
- The PLC PHY driver is needed to manage the PLC device and transmit PLC frames
- The PLC PVDD Monitor service is needed to monitor the PVDD voltage of PL460 in order to disable PLC transmission in case the voltage is not in the expected range, to avoid PL460 damage. If the PVDD voltage is in the expected range the PLC transmission is enabled
- The PLC PHY Coupling service is needed to configure the PLC transmission parameters for the selected transmission coupling branch
- The Console system service is needed to manage the serial interface console
- The Time system service is required by the PLC PHY driver. It is also used to blink periodically the status LED
- The Memory driver is needed to store configuration parameters in non-volatile memory
- The TRNG Peripheral Library is used to generate random data for frame transmission
The following sections describe how Components are added and configured for this application.
PIC32CXMTG-EK Board Component
This Component defines the board capabilities.
Digital Interface
Green and Blue Leds are selected, so corresponding PIOs are named and configured accordingly.
Storage Interface
- SST26 Driver is added to Project Graph
- QSPI Peripheral Library is added to Project Graph
- These components are linked
and automatically configured
Figure 1-20. SST26 Automatically Configured
Figure 1-21. QSPI Automatically Configured
- All related PIOs are automatically configured
Apart from this automatic configuration, generic Memory Driver has to be added manually and linked to SST26 Driver.
USB Debugger Interface
- Console System Service is added to Project Graph
- Flexcom0 Peripheral Library is added to Project Graph
- These components are linked
and automatically configured
Figure 1-22. Console Automatically Configured
Figure 1-23. Flexcom0 Automatically Configured
Note that buffer sizes are increased manually for this application
- All related PIOs are automatically configured
Xplained Pro Interface
PL460 Evaluation Kit at PHY level is selected to be connected to the Xplained Connector.
- PLC PHY Driver is added to Project Graph
- Flexcom5 Peripheral Library is added to Project Graph
- These components are linked and automatically configured
Figure 1-24. PLC PHY Automatically Configured
Figure 1-25. Flexcom5 Automatically Configured
Note that Thermal Monitor is manually enabled, and Meters&More profile selected for this application
- PLC PVDD Monitor Service is added to Project Graph
- ADC Peripheral Library is added to Project Graph
- These components are linked
and partially configured
Figure 1-26. PVDD Monitor Partially Configured
Figure 1-27. ADC Manually Configured
Note that Prescaler and Automatic Window Comparison are manually Configured. For Comparison, only the Event Interrupt has to be enabled, the rest of parameters will be overwritten by the PVDD Monitor after initialization, so provided values in this configurator are not used.
- All related PIOs are automatically configured
PLC PHY Coupling Component is not automatically added, it is manually added to the project.
Additional Components
- Harmony Core Service
- TRNG Peripheral Library
- TIME System Service
- TC0 Peripheral Library connected to TIME Service and configured as
shown:
Figure 1-28. TC0 Configuration
