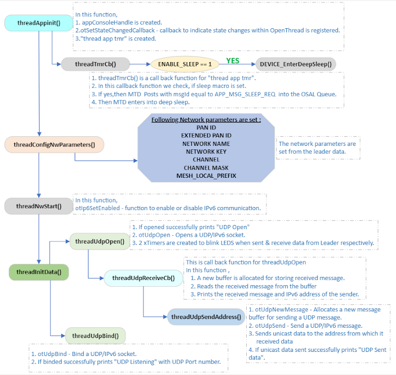
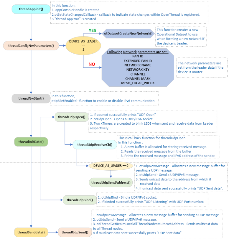
7.3.2 Application Flow
The following flow chart illustrates the functionality of the Demo UDP FTD Application. The flowchart covers both FTD as Leader and FTD as Router.
The following flowchart illustrates the functionality of the Demo UDP MTD Application. The flowchart covers both MED and SED.
