3.8.4.3 Secure IoT Gateway Application Host on PIC32CM LS60 Curiosity Pro Evaluation Kit
Description
This project demonstrates the host side implementation of the secure IoT gateway application.
The host project initiates the symmetric authentication process of the client connected to it. The host connects to the AWS IoT cloud. Once the switch SW0 on the host device is pressed, the random number from the inbuilt ATECC608B is sent across the USART pins to the client and awaits the result. Once the client is authenticated, the sensor data is received and displayed on the MIKROE OLED C Click board. The data is published to the AWS IoT Core at timely intervals. The LED0 on the host toggles each time the data is published to the cloud. The host's connection to the PIC32CM LS60 client would be successful as the authentication (through the ATECC608B) would be successful. However, the PIC32CM LE00 client would fail the authentication process as there is no inbuilt ATECC608B. If the authentication fails, the data is not displayed on the host side or published to the cloud.
Modules/Technology Used
- Peripheral Modules
- Non-Secure SERCOM0 (SPI)
- Non-Secure SERCOM3 (SPI)
- Non-Secure SERCOM1 (I2C)
- Non-Secure SERCOM2 (USART)
- Non-Secure SERCOM5 (System Console)
- Non-Secure TC2
- Non-Secure DMAC
- Non-Secure RTC
- NVMCTRL
- EVSYS
- Systick
- EIC
- GPIO
- PM
- BSP
- PIC32 CM LS60 Curiosity Pro
- Harmony Core
- Drivers
- SPI
- WINC
- LE SPI 4-line
- Crypto
- System Services
- Console
- Time
- Input
- CryptoAuthlib
- Core
- Trust and Go
- Graphics
- GFX Core Legato
Hardware Used
Software/Tools Used
This project has been verified to work with the following versions of software tools:
- For Host, refer Project
Manifest for Secure and NonSecure projects present in
harmony-manifest-success.yml under the project folder
firmware/pic32cm_ls60_cpro_sg_host/{Secure or NonSecure}/firmware/src/config/pic32cm_ls60 - Refer to the Release Notes to know the MPLAB X IDE and MCC Plug-in version
- Any Serial Terminal application, such as Tera Term terminal application
- Trust Platform Design Suite v2.3.5 or above click here
Due to Microchip regularly updates tools, occasionally issue(s) could be discovered while using the newer versions of the tools. If the project does not seem to work and version incompatibility is suspected. It is recommended to double-check and use the same versions that the project was tested with. To download original version of MPLAB Harmony v3 packages, refer to the document How to Use the MPLAB Harmony v3 Project Manifest Feature (DS90003305).
AWS Account Setup
In order to run this application an AWS account is required. This section describes the steps required to obtain and configure an AWS account for the demo.
Amazon Web Services (AWS) provides computing services for a fee. Some are offered for free on a trial or small-scale basis. By signing up for the own AWS account, the user is establishing an account to gain access to a wide range of computing services.
Think of the AWS account as the root account to AWS services. It is very powerful and gives the user complete access. Be sure to protect the username and password. Control access to the AWS account by creating individual users and groups using the Identity and Access Management (IAM) Console. Assign policies (permissions) to the group from IAM Console.
- Create AWS account.
- Go to Amazon AWS and follow instructions to create the own AWS account
- Additional details can be found at Create and activate a new AWS account
- Secure root account with MFA
(multi-factor authentication).
- This is an important step to better secure the root account against attackers. Anyone logging in not only needs to know the password. However, a constantly changing code generated by an MFA device.
- AWS recommends a number of MFA device options at the link Multi-Factor Authentication (MFA) for IAM.
- The quickest solution is a virtual MFA device running on a phone. These
apps provide the ability to scan the QR code AWS will generate to set up
the MFA device.
- Return to Amazon AWS and click the Sign In to the Console.
- If it asks for an IAM user name and password, select the Sign-in using root account credentials link.
- Enter the email and password for the AWS account.
- Under Find Services search for IAM and select it to bring up the Identity and Access Management options.
- Click on Activate MFA (Multi-factor Authentication) on the root account.
- Create an admin IAM user AWS best practices recommend not using the root account for standard administrative tasks, but to create a special admin user for those tasks. See lock-away-credentials.
- Follow the instructions at Create an administrative user for creating an admin user.
- Enable MFA (multi-factor authentication) for the admin user. See Require multi-factor authentication (MFA).
The usage of a custom PKI with TrustFLEX devices uses the Just-In-Time Registration (JITR) feature of AWS IoT Core. This feature requires a number of resources setup with an AWS account to work. The creation of these resources is automated through the AWS CloudFormation service.
- Sign into the AWS console Amazon AWS using the admin user created in the previous section.
- Change to region to
US East (Ohio) (a.k.a. us-east-2). This is done from a drop-down in the top right of the console web page after logging in. - Under Find Services search for
CloudFormationand select it to bring up that service. - Click Create Stack button.
- Select Upload a template file from the page of the stack creation.
- Click Choose file and upload the
aws-zero-touch-full-setup.yaml file.Note: If running from a China region, the user will need to select the aws-zero-touch-full-setup-cn.yaml instead. These files are available in~/.trustplatformfolder. - Click Next to move on to the stack details.
- Enter TrustFLEX as the stack name. Actual name is not important, just has to be unique.
- Enter a password for the user that will be created to run the demo under UserPassword.
- Click Next to move on to the stack options. Nothing needs to be changed here.
- Click Next to move on to the stack review.
- Check the acknowledgment box regarding IAM resources at the bottom of the page.
- Click Create Stack to start the resource creation.
- Wait until the stack creation
completes. This can take a few minutes. Once done, the stack that the user
created will show as
CREATE_COMPLETE. - Save demo credentials. Click the Outputs tab for the stack to see the credentials to be saved.
- Save the credentials to
aws_credentials.yamlfile in~/.trustplatformfolder.
- Install Trust Platform Design Suite version 2 TPDSv2.
- Launch Trust Platform Design
Suite v2 from windows search bar, a window launches as shown below.

- Select Trust Platform Design
Suite in webviews and click the Usecases.

- In Select Security Solution,
under Use Cases select AWS IoT Authentication.

- Scroll Down and in Available
solution by provisioning flow select AWS IoT Authentication under
PIC32CMLS60.

- A Usecase gets launched, click
the PIC32CMLS60_AWSIoTAuth-TFLEX from the Usecases.

- AWS Cloud Connect – IoT
Authentication - PIC32CMLS60 page launches as shown below.

- Scroll down and select
PIC32CMLS60 Curiosity Pro Development board if not selected.

- Connect PIC32CMLS60 Curiosity Pro Development Board to PC running Trust Platform Design Suite.
- Ensure MPLAB X Path is set in
File>Preferenceunder System Settings in TPDS. This helps to program the provisioned kit firmware to the PIC32CMLS60 Curiosity Pro Development Board. - Scroll down to transaction
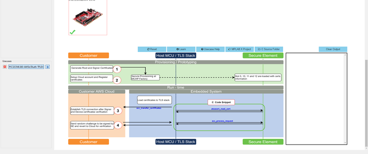
diagram.

- Click the icon
1and wait till a green right mark appears.
- Sequentially click the icon
2,3and4.
- Note the output in the output window on the right side.
- Once the usecase steps are
executed successfully, click the
C Source Filesand copy theaws_connect.hfile to thels60_hostfolder (pic32cm_ls60_secure_iot_gateway\firmware\pic32cm_ls60_cpro_sg_host).
ATWINC1510 Wi-Fi Controller Module Firmware and AWS Root Certificates Upgrade Guide
- Navigate to the Utilities
folder inside the project directory
(
pic32cm_ls60_secure_iot_gateway\firmware\pic32cm_ls60_cpro_sg_host) - Follow the steps in readme file inside the utilities folder to do the WINC firmware upgrade
Hardware Setup
- Connect the MIKROE OLED C Click to the mikroBUS extension in the PIC32CM LS60 Curiosity Pro evaluation kit
- Connect the ATWINC1500-XPRO to the EXT3 of the PIC32CM LS60 Curiosity Pro evaluation kit
- Connect the jumper wires from PA22/PA23 for SERCOM UART RX/TX to communicate with the client
- Connect the PIC32CM LS60 Curiosity Pro evaluation kit to the host PC as a USB device through a Type-A male to micro-B USB cable connected to Micro-B USB (Debug USB) port
Demo Setup
For complete Secure IoT Gateway application demo setup, refer to the demo readme
inside the project directory
(pic32cm_ls60_secure_iot_gateway).
Prerequisites
- Ensure PIC32CM LS60 host is provisioned on AWS cloud as mentioned under the heading AWS Cloud IoT Provisioning Guide.
Programming Hex File
The pre-built hex file can be programmed by following the below steps.
- Perform Prerequisites steps mentioned above, if not done already
- Open MPLAB X IDE
- Close all existing projects in IDE, if any project is opened
- Go to
File>Import>Hex/ELF File - In the Import Image File window,
- Create Prebuilt Project,
- Click the Browse button to select the prebuilt hex file
- Select Device as PIC32CM5164LS60100
- Ensure the proper tool is selected under Hardware Tool and click the Next button
- Select Project Name and
Folder,
- Select appropriate project name and folder and click the Finish button
- Create Prebuilt Project,
- In MPLAB X IDE, click the Make and Program Device button to program the device
- Follow the steps in Running the Demo section
Programming/Debugging Application Project
- Open the project
(
pic32cm_ls60_secure_iot_gateway/firmware/pic32cm_ls60_cpro_sg_host) in MPLAB X IDE - Open both Secure and
NonSecure project inside the project group and set the
cloud_connect_NonSecureas the main project - Ensure
PIC32CM LS60 Curiosity Xprois selected as hardware tool to program/debug the application - Build the code and program the device by clicking on the Make and Program Device button in MPLAB X IDE tool bar
- Follow the steps in Running the Demo section
- Windows OS has a maximum path length of 260 characters and a command-line limitation for Windows OS of 8191 characters. For details, see Path, File and Folder Name Restrictions section in MPLAB® X IDE User’s Guide.
- The TrustZone based project come with long path name. Therefore, the project build may fail due to exceeding Windows maximum path length.
- Workaround: Move the project folder to C:/ drive to reduce the project path length then open in MPLAB X IDE to build the project.
Wi-Fi Configuration Through CLI
- Open a terminal application on the host PC for the virtual COM port of the connected PIC32CMLS60 Curiosity pro evaluation kit, with 115200-8-None-1 settings.
- Just enter the below command
to set the Wi-Fi credentials.
wifi < SSID >,< PASSWORD >,< SECURITY TYPE >For example,
wifi MCHP_test_,Asdfghjk,2.Note: No need of repeating this step every time while running the demo, device remembers last used Wi-Fi credentials and try to connect to it. If Wi-Fi credentials changes, this step should be performed.
Running the Demo
- Open the Tera Term terminal application on the PC (from the Windows® Start menu by pressing the Start button).
- Change the baud rate to 115200.
- The MIKROE OLED C Click board does not display any value yet.
- The LED (LED1) will be on if there is no active Wi-Fi connection. Once the certificate verification is done, follow the steps in section Wi-Fi configuration through CLI to enter the Wi-Fi credentials.
- Once Wi-Fi and MQTT
connection is successful, the LED1 will be
Offand LED0 will beOn. - Press SW0 on the PIC32CM LS60 Curiosity Pro evaluation kit to start the authentication process.
- Once authentication is successful, the MIKROE OLED C Click will display the sensor values and the cloud will be updated with the sensor values periodically.
- An LED (LED0) on the PIC32CM LS60 Curiosity Pro evaluation kit toggles on every time the sensor values are published.
- The WINC1500 Initialization messages and MQTT connection details would be displayed in the terminal.



Comments
- PIC32CM LS00/LS60 Security Reference Guide (DS00003992)
- This application demo
builds and works out of box by following the instructions in Running the
Demo section. If the user needs to enhance/customize this application
demo, should use the MPLAB Harmony v3 Software framework. Refer to the
following links to setup and build the applications using MPLAB
Harmony.
- How to Setup MPLAB Harmony v3 Software Development Framework (DS90003232)
- How to Build an Application by Adding a New PLIB, Driver, or Middleware to an Existing MPLAB Harmony v3 Project (DS90003253)
- Video - How to Set up the Tools Required to Get Started with MPLAB® Harmony v3 and MCC
- Create a new MPLAB Harmony v3 project using MCC
- Update and Configure an Existing MHC-based MPLAB Harmony v3 Project to MCC-based Project
